ООО "ФЭЙСПАСС"
Информационные технологии и интернет
Россия, Пермь
Февраль 2024
Контекст
Часто безопасность вузов, школ и предприятий ограничивается внедрением СКУД (систем контроля и управления доступом) на проходные пункты этих учреждений. Проблема подобных систем безопасности в том, что они работают изолированно от всей остальной инфраструктуры и не учитывают, например, механизмы учета товарно-материальных ценностей и механизмы учета сотрудников на предприятии. При этом существует не так много решений, которые можно изменить под требования заказчика.
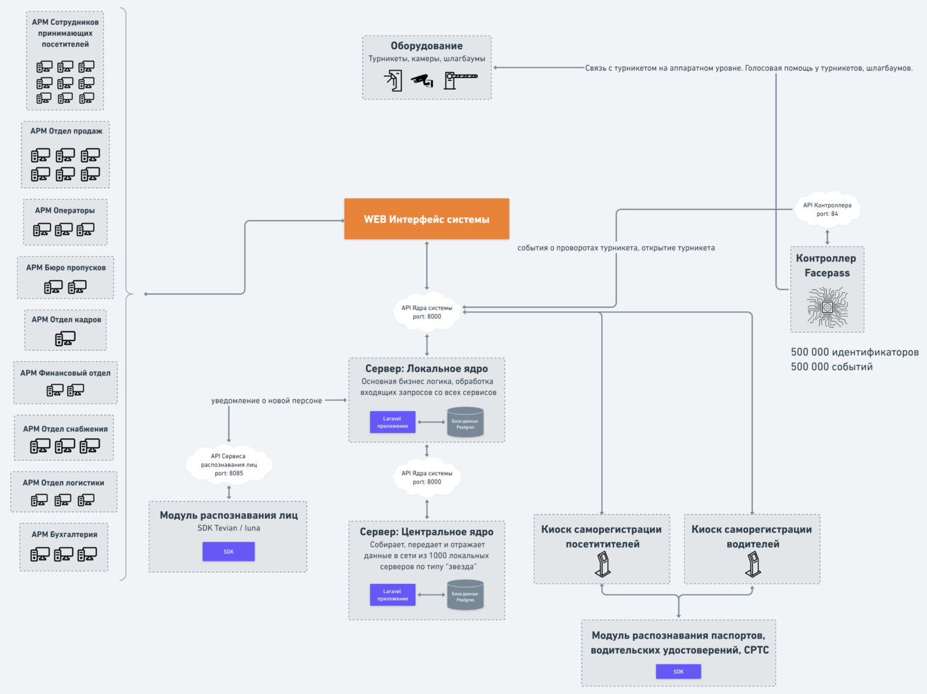
Facepass — программно-аппаратный комплекс, система доступа людей и транспорта с автоматизированной регистрацией и распознаванием лиц и документов, интегрируемая в бизнес-процессы организации. Facepass позволяет организовать систему безопасности на предприятии, интегрируя в себе разрозненные элементы учета и предоставляя удобные инструменты для современного контроля доступа.
Задача
Разработать программную часть платформы для системы контроля доступа с автоматизированной системой регистрации и распознавания лиц — Facepass.
Состав Facepass
Cистема Facepass поставляется в формате On-Premise, разворачивается в контуре предприятия и позволяет встроиться в существующий ландшафт организации, расширяя (но не заменяя) существующие элементы пропускной системы и систем учета.

Центральный сервер
Центральный сервер объединяет различные сервисы для управления безопасностью на предприятии: сервис распознавания текстов, сервис распознавания документов, сервис распознавания запрещенных предметов, сервис распознавания марок и цвета транспорта, сервис распознавания образов — контуров тела, дыма, огня, сервис распознавания и формирования речи.
Киоски саморегистрации
Устройства позволяют:
-распознавать данные паспортов, водительских, свидетельств регистрации, транспортных средств;
-сравнивать лица пользователя и фото в документах;
-проверять документы на подлинность;
-искать в базе посетителей, сотрудников, подрядчиков;
-печатать схемы прохода, проезда и выдавать пластиковые носители.

Устройства распознавания лиц и пропусков
Эти элементы необходимы для удобства распознавания лиц при входе в помещение и выходе из него, а также при при въезде транспорта на территорию предприятия. Располагаются на турникетах, воротах, шлагбаумах — на улице и внутри помещения.
Позволяют распознавать лица, документы, транспорт и его номера. Улучшают внешний вид старых турникетов, повышают общую устойчивость конструкции. Есть собственные корпусы и верхние крышки из н/ж стали для разных турникетов.

Собственные контроллеры Facepass
Элементы необходимы для управления преграждающими устройствами. С помощью этих элементов можно:
-открывать турникет за считанные секунды;
-руководить действиями людей голосовыми подсказками (в зависимости от ситуаций);
-работать с проходной в полностью автоматизированном режиме.
В рамках проекта команда занимается программной частью платформы:
1. Web-интерфейс.
2. Управление топологией.
3. История проходов.
4. Управление пропусками пользователей.
5. Карточки людей и личный кабинет.
6. Тихая тревога.
7. Режим наблюдения и ручное управление турникетами.
9. Статистика.
10. Уведомления.
Пользовательский интерфейс позволяет управлять всеми устройствами, помогая организовывать и упрощать работу сотрудников.
С помощью системы можно управлять выдачей доступов в отдельные части здания, организации. В рамках работы с сервисом можно создавать неограниченное количество последовательных элементов иерархии (в виде этажей, отдельных кабинетов), а к каждому кабинету — прикреплять сотрудников/отдельные подразделения, у которых есть права доступа в него.
В системе фиксируются данные по каждому проходу в здание сотрудника. При этом сохраняется время выхода и входа в здание, а также фото у турникета. При несовпадении данных из карточки сотрудника и фото входящего система оперативно оповещает об этом и сохраняет данные в поле с комментариями. Также благодаря истории проходов фиксируется информация о том, сколько людей сейчас находится в здании.
Часто учет системы выдачи пропусков в организации ведется устаревшим способом — например, в бумажных носителях или excel-таблицах. Интерфейс Facepass облегчает и автоматизирует процесс управления системой пропусков в организации и позволяет работать с двумя видами пропусков — временными и постоянными.
Управление временными пропусками:
-оформление временных пропусков (как на одного человека, так и на группу людей);
-отправление приглашений удобным способом — в мессенджерах либо по эл. почте;
-управление процессом их согласования и отслеживание статусов по согласованиям.
Управление постоянными пропусками:
-заведение данных для выдачи пропуска в систему;
-автоматическое изменение зоны доступа при изменении должности/отдела;
-автоматическое закрытие доступа при увольнении/отпуске.
На каждого сотрудника можно завести личную карточку, которая содержит основную информацию о нем. В этом же разделе можно изменить категорию сотрудника, выдать доступ в отдельные помещения, установить график, в рамках которого можно входить и выходить из здания.
В случае чрезвычайных ситуаций в системе предусмотрена функция «Тихая тревога». Оповещения отображаются в карточке человека, который пытается попасть в здание.
В рамках режима наблюдения, ответственные за безопасность лица могут наблюдать за происходящим около нескольких турникетов сразу — благодаря системе видеонаблюдения. Экранами можно управлять и зуммировать один из них.

Режим наблюдения позволяет:
-впускать и выпускать людей либо запрещать проход в здание;
-загружать информацию о вошедших в здание сотрудниках;
-отслеживать происходящее у турникетов дистанционно в режиме реального времени;
-загружать списки ожидаемых посетителей.
Система собирает, структурирует статистические данные, позволяя на их основе сформировать отчетность. Данные для каждого отчета можно отфильтровать:
-по дате (можно выбрать любой произвольный период);
-по категориям (присутствия, отсутствия, опоздания, ранний уход);
-по конкретному сотруднику/ученику.
Информацию можно загрузить из системы в виде документа (Excel, PDF) или импортировать в 1C. Управление статистикой позволяет организации отслеживать информацию в режиме реального времени, следить за контролем рабочего времени сотрудников и контролировать действия сотрудников, отвечающих за безопасность в организации.
Для того чтобы ответственные за безопасность лица могли реагировать на события быстрее, в систему включен отдельный блок с уведомлениями. Строки с уведомлениями выделяются разными цветами в зависимости от важности события.
Результаты и достижения Facepass
Система заняла первое место в конкурсе-акселератор инновационных проектов «Большая разведка».
Facepass получил грант Фонда содействия инновациям.
На данный момент система является резидентом Сколково.
Система получила 68-е место рейтинга надежных партнеров по версии Analytical Research Center.
Facepass состоит в Едином реестре программного обеспечения Минсвязи.