ИП Евсеев Дмитрий Петрович
180 000
Торговля
Россия, Липецк
Июнь 2023
Цели продвижения
Основной целью проекта было значительное увеличение количества посетителей, переходящих на сайт из поисковых систем Яндекс и Google по коммерческим запросам, связанным с продажей казанов. Достижение этой цели должно было привести к росту продаж и развитию бизнеса.
Исходные показатели
На момент старта работ в сентябре 2022 года сайт демонстрировал следующие показатели:
- Трафик из Яндекса по данным Метрики: 11 250 посетителей
- Низкая видимость по большинству коммерческих запросов в регионе
- Недостаточная структурированность каталога товаров
- Отсутствие качественного SEO-оптимизированного контента
Перед нами стояла непростая задача кардинально изменить ситуацию и значительно увеличить поисковый трафик на сайт интернет-магазина при вполне ограниченном бюджете и рамках проекта.
Стратегия продвижения
Для достижения поставленных целей была разработана комплексная стратегия SEO-продвижения, включающая в себя несколько ключевых направлений:
1. Работа над внутренней технической оптимизацией и структурой сайта.
2. Усиление коммерческих страниц грамотными SEO-текстами с правильно расставленными ключевыми словами.
3. Создание информационного контента для привлечения целевого трафика и конвертации его в продажи.
Содержание:
Этап 1. Подготовительные работы
Этап 2. Оптимизация активной семантики
Этап 3. Работа со структурой сайта
Этап 4. Проработка коммерческих страниц
Этап 5. Контент-маркетинг
Реализация и результаты
Выводы и рекомендации
На начальном этапе было крайне важно собрать максимум информации и провести всесторонний анализ, чтобы выявить сильные и слабые стороны продвигаемого сайта, а также изучить конкурентов и лидеров рынка. Данный этап включал в себя следующие шаги:
1.1 Анализ конкурентов и ведущих сайтов

Первым делом был проведен детальный анализ конкурирующих интернет-магазинов в Липецком регионе. Мы изучили их ассортимент, ценовую политику, маркетинговые акции, видимость в поисковых системах и другие ключевые факторы. Это позволило определить их сильные и слабые стороны, актуальные тренды в данной нише.
Дополнительно были исследованы молодые, но уже успешно ранжируемые сайты из ТОП-10 поисковой выдачи по Москве в тематике "Казаны". Мы изучили лучшие практики юзабилити и структурирования информации на данных ресурсах, эффективные решения по категоризации товаров и представлению ключевого контента.
На основе проведенного анализа была составлена карта типовых страниц с примерами лучших решений, которые необходимо было реализовать для повышения конверсии и улучшения видимости в выдаче.

1.2 Техническая проверка сайта
Следующим важным шагом стала детальная техническая проверка сайта интернет-магазина. Для этого использовался сервисलabrika, позволяющий выявлять широкий спектр технических ошибок и проблем. Дополнительно была проведена ручная ревизия по обширному чек-листу из более 200 пунктов.

В результате были выявлены многочисленные недочеты: дублирование контента, неоптимизированные заголовки и метаданные, некорректная файловая структура, проблемы с распределением ключевых элементов в HTML-коде и целый ряд других моментов, негативно влияющих на индексацию и ранжирование сайта.
1.3 Формирование ТЗ на доработки
По итогам анализа конкурентов и технического аудита сайта было сформировано детальное техническое задание с рекомендациями по доработкам для существенного улучшения юзабилити, повышения конверсии и оптимизации сайта под требования поисковых систем. В ТЗ вошли следующие ключевые пункты:
- Перелинковка категорий с помощью плитки тегов для улучшения структуры
- Написание качественных SEO-текстов в категориях для раскрытия семантики
- Формирование полноценного блога для публикации информационного контента
- Исправление выявленных технических недочетов
- Улучшение юзабилити на основе лучших практик ведущих конкурентов

Данное ТЗ было передано заказчику для реализации намеченных улучшений на сайте. На время выполнения этих работ мы параллельно начали оптимизацию активной семантики, что будет подробно рассмотрено в следующем разделе.
Параллельно с выполнением заказчиком работ по доработке сайта согласно переданному техническому заданию, мы приступили к важному этапу оптимизации активной семантики. Под активной семантикой понимаются запросы, по которым на сайт уже переходили посетители из поисковых систем за определенный период. Ключевой задачей было усилить видимость уже "работающих" страниц и закрепить имеющиеся позиции.
2.1 Сбор и анализ активной семантики
На первом шаге был собран массив запросов, по которым на сайт переходили пользователи через поиск за последние 3 месяца. Источником данных послужили отчеты по поисковым запросам в Яндекс.Метрике и Google Аналитике.
Далее была проведена кластеризация всех запросов и распределение их по соответствующим страницам сайта, на которые ранее осуществлялись переходы. Таким образом, мы идентифицировали конкретные страницы, которые уже ранжировались в поиске по опредленным ключевым словам.

2.2 Оптимизация страниц под имеющиеся ключи
На следующем этапе для каждой рабочей страницы, уже получающей трафик из поиска, были проанализированы позиции по активным запросам. Если позиция по какому-либо ключевому слову была ниже ТОП-10, то мы приступали к дополнительной SEO-оптимизации данной страницы:
- Переработка метаданных (title и description) с использованием ключевых слов
- Дополнение контента релевантными ключами и LSI-словами в нужных пропорциях
- Усиление акцентирования ключевых слов внутри текста через HTML-разметку
- Распределение ключей по заголовкам, подзаголовкам и другим структурным элементам
Цель данных работ - поднять ранжирование релевантных страниц по уже работающим запросам в ТОП-10 с дальнейшим выходом на максимально высокие позиции.
2.3 Передача инструкций заказчику
После завершения оптимизации всех страниц, уже ранжирующихся в поиске, были сформированы детальные инструкции с указанием требуемых изменений и переданы заказчику для внесения правок на сайте. Это позволило значительно усилить видимость и ранжирование оптимизированных страниц по активной семантике.
В дальнейшем, после проведения структурной оптимизации сайта, мы перешли к следующим этапам работ - глубокой проработке коммерческих разделов под максимальное количество релевантных запросов. Но на старте проекта приоритетом был быстрый рост видимости уже "живых" страниц, что позволило закрепить базовые позиции и начать наращивать трафик из поисковых систем.
После выполнения заказчиком доработок по улучшению юзабилити и добавлению недостающего коммерческого контента согласно нашему техническому заданию, мы приступили к важнейшему этапу SEO-оптимизации - работе со структурой сайта. Налаживание грамотной архитектуры страниц крайне важно для успешного продвижения в поисковых системах.
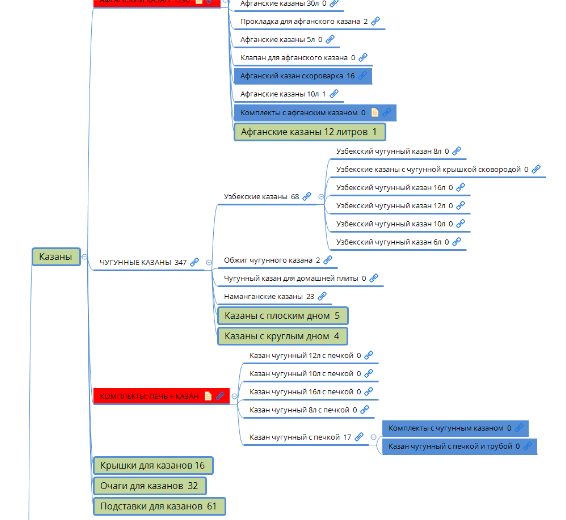
3.1 Формирование структуры категорий
В первую очередь была сформирована полноценная структура товарных категорий. Цель - максимально широко раскрыть ассортимент интернет-магазина казанов и обеспечить охват всего запросного индекса по данной нише в выдаче поисковиков.

Мы собрали всю возможную коммерческую семантику по тематике "Казаны", проанализировали топовые сайты-лидеры и выявили наиболее оптимальную структуру категоризации с учетом потребительского поведения и статистики запросов.
В результате была разработана многоуровневая иерархическая система категорий от самых общих до максимально узкоспециализированных, описывающих конкретные виды продукции. Данная структура объединила свыше 150 товарных категорий.
3.2 Распределение семантики по категориям
Далее вся собранная актуальная семантика по товарной нише "Казаны" была распределена по соответствующим категориям согласно анализу поисковых запросов и тематики выдачи Яндекса и Google.
Запросы были разбиты на кластеры и прикреплены к конкретным товарным категориям, страницы которых должны были под них ранжироваться. Особое внимание уделялось коммерческим запросам и четкому соответствию категории и ее семантического ядра.
3.3 Оптимизация метаданных категорий

На основе распределенной семантики для каждой категории были прописаны отдельные метаданные (title и description) с учетом ключевых запросов из присвоенного ей кластера.
Мы использовали принципы грамотного составления метатегов для e-commerce страниц: сжатое, емкое и в то же время привлекательное описание содержания категории с включением основных словосочетаний из ключевого кластера. Это позволило сделать видимость категорий в выдаче максимально релевантной для пользовательских запросов.
После полной оптимизации метаданных для структуры из 150+ категорий мы приступили к следующему этапу - глубокой проработке каждой отдельной товарной категории под релевантную ей семантику.
Данный раздел посвящен важнейшему этапу любого SEO-проекта для интернет-магазина - оптимизации
После завершения структурирования сайта и формирования полноценной семантической архитектуры, мы приступили к одному из ключевых этапов продвижения интернет-магазина - глубокой проработке коммерческих разделов под целевую релевантную семантику.
4.1 ТЗ на доработку контента существующих категорий
Для каждой из существующих товарных категорий были составлены детальные технические задания по оптимизации контента под закрепленные ранее кластеры ключевых слов и LSI-фраз.
В ТЗ прописывалось точное распределение ключей и связанных с ними слов по заголовкам, подзаголовкам, основному тексту, спискам и другим структурным элементам страниц категорий. Определялась плотность размещения ключевых терминов для максимальной релевантности контента поисковым запросам.
Особое внимание уделялось разметке и акцентированию фраз в коде через HTML-теги, чтобы выделить их для поисковых роботов. Также предписывалось включение ключевиков в атрибуты изображений, URL-адреса и прочие элементы страниц.

4.2 ТЗ на создание новых коммерческих категорий
Помимо доработки существующих разделов, были сформированы технические задания на создание полностью новых коммерческих категорий и страниц, которых ранее не было представлено на сайте.
На основе проведенного анализа и сформированной структуры товарной навигации были определены пробелы и пропущенные виды продукции, по которым имелся стабильный потребительский спрос согласно поисковым запросам.
ТЗ на новые категории включали требования к развернутым SEO-текстам, мультимедийному сопровождению, акцентам внимания на ключевых коммерческих особенностях продукции, порядку размещения смежного контента.
4.3 Распределение ключей и LSI-слов по зонам страниц
Особое внимание при составлении ТЗ уделялось грамотному распределению ключевых слов и связанных с ними LSI-фраз по основным контентным зонам страниц товарных категорий:
- Title и Description
- Главный заголовок H1
- Заголовки 2-4 уровней (H2-H4)
- Текстовые блоки
- Списки и маркированные перечисления
- Подписи к изображениям
- Файловые пути URL
Такой детальный зонинг позволил добиться максимальной плотности размещения коммерческой семантики в релевантных зонах с учетом требований поисковых алгоритмов. При этом сохранялся баланс читабельности и полезности текстов для человека.
Сформированные развернутые ТЗ позволили полноценно переработать и усилить контент всех существующих, а также создать новые, коммерческие разделы сайта под максимальный охват целевой семантики. Это сформировало основу для вывода страниц в топ-10 поиска по коммерческим запросам.
Параллельно с оптимизацией коммерческих страниц, нами разрабатывалась и реализовывалась стратегия контент-маркетинга для привлечения целевого трафика на сайт интернет-магазина через создание и продвижение информационного контента.
5.1 Разработка ТЗ для информационных статей

На первом шаге были сформированы подробные технические задания на создание серии информационных статей и материалов, полностью отвечающих интересам целевой аудитории - потенциальных покупателей казанов.
Проанализировав частотность, сезонность и структуру информационных запросов, связанных с тематикой казанов, мы сформировали перечень тем для создания контент-маркетинговых материалов:
- Руководства по выбору и использованию казанов
- Популярные рецепты блюд для приготовления в казане
- Сравнение различных производителей и видов казанов
- Рейтинги и обзоры лучших моделей по отзывам
- Советы по уходу и эксплуатации казанов
- История происхождения и интересные факты
Для каждой темы были составлены детальные рекомендации по объему, структуре, стилю изложения и другим критическим аспектам. Особое внимание уделялось правильной оптимизации материалов под информационные запросы пользователей.
5.2 Стратегия работы с блогом
Вся информационная подборка была реализована в виде полноценного блога на сайте интернет-магазина. Продвижение блога велось по двум основным направлениям:
1. Внутренняя оптимизация каждой статьи под низкочастотные информационные запросы и перелинковка их с продуктовыми категориями.
2. Внешняя оптимизация - распространение контента в профильных сообществах, закупка ссылок на статьи с авторитетных ресурсов и других каналов.
Ключевой задачей блога было усиление присутствия сайта в поисковой выдаче по информационным запросам пользователей, заинтересованных в товарной тематике, и последующая конверсия этого трафика в продажи через качественное внутреннее продвижение и вовлечение посетителей.
Работа с информационным контентом шла в течение всего проекта, позволяя постепенно повышать авторитетность ресурса и укреплять позиции по коммерческим запросам за счет развития блога.
Реализация и результаты
После завершения всех подготовительных этапов и полноценной реализации разработанной комплексной стратегии SEO-продвижения пришло время оценить достигнутые результаты.
Динамика роста трафика в Яндекс.Метрике
По данным инструмента веб-аналитики Яндекс.Метрика, уровень трафика из поисковой системы Яндекс демонстрировал стабильный и впечатляющий рост на протяжении всего периода продвижения:
Исходный трафик в сентябре 2022 года: 11 250 посетителей
Трафик на контрольной точке в июне 2023 года: 17 000 посетителей
Прирост органического трафика из Яндекса за 9 месяцев: +51,1%**
Визуализация динамики роста трафика:

На графике четко прослеживается положительная тенденция увеличения количества посетителей, переходящих на сайт интернет-магазина "Казаны" из поисковой системы Яндекс. Прирост более чем на 51% за сравнительно короткий срок продвижения является ощутимым и впечатляющим результатом проделанной работы.
Улучшение позиций в поисковой выдаче
Помимо количественных показателей, одним из главных критериев успеха SEO-кампании стало значительное улучшение видимости сайта в поисковой выдаче по целевым коммерческим и информационным запросам.
Благодаря детальной оптимизации товарных категорий под релевантную семантику и развитию информационного блога, сайт вышел в топ-10 Яндекса и Google по сотням высокочастотных ключевых слов, таких как:




Общая оценка эффективности SEO-кампании
Реализованная нами комплексная стратегия SEO-оптимизации и продвижения для интернет-магазина "Казаны" продемонстрировала ощутимые и впечатляющие результаты буквально за несколько месяцев работ.
Сочетание технических доработок, улучшения юзабилити и структуры сайта, оптимизации коммерческих страниц, развития информационного блога и внешней оптимизации позволило добиться синергетического эффекта.
Значительный рост органического трафика более чем на 51% и выход сайта в топовую видимость по сотням коммерческих и информационных запросов создают необходимые предпосылки для масштабного увеличения продаж и развития бизнеса интернет-магазина в дальнейшей перспективе.
![]()
Артём Опарин
Выводы и рекомендации
По итогам реализации комплексной SEO-стратегии для интернет-магазина "Казаны" можно сделать следующие ключевые выводы и дать рекомендации для дальнейшего развития проекта.
Ключевые факторы успеха продвижения
- Тщательная подготовительная работа
- Грамотная структурированная оптимизация
- Полная оптимизация коммерческих страниц
- Реализация контент-маркетинга
- Комплексный подход
Дальнейшая реализация перечисленных мероприятий позволит сохранить положительную динамику роста органического трафика и закрепить лидирующие позиции в поисковых системах, что станет надежным фундаментом для устойчивого долгосрочного развития интернет-магазина казанов.